Thanks to the efforts of the Elixir community, GitHub supports code navigation for Elixir repositories. Learn how your favorite language can add this support too!
https://github.co/3Lru96J
Astro is a static site generator simple that's tapping into the secret to building faster website: shipping less JavaScript.
Join us this Friday at 1pm EST as @Bholmesdev shares tips on building faster websites with @Astrodotbuild. 🚀
RSVP here:
https://bit.ly/37HNIcJ
🚢 Shipped today for GitHub Issues: the ability to create and delete fields in a project’s settings, more analytics for project insights and other improvements. Check it out in today’s Changelog.
https://github.blog/changelog/2022-04-28-the-new-github-issues-april-28th-update/
Every time @feross sees something missing from open source, he tries to build it, contributing “lego blocks” for others to use and create whatever they can dream up.
https://github.com/readme/stories/feross-aboukhadijeh
The software you depend on doesn't need to be hard to keep up with. In fact, there are many built-in tools in GitHub ready to aid in keeping your projects secure.
https://github.blog/2022-04-28-best-practices-to-keep-your-projects-secure-on-github/
In the most recent PyTorch Developer Podcast, @_seemethere takes us through their experience migrating PyTorch's CI over to GitHub Actions including practical tips on keeping your checks meaningful and how they make their workflows more reusable:
https://pytorch-dev-podcast.simplecast.com/episodes/new-ci
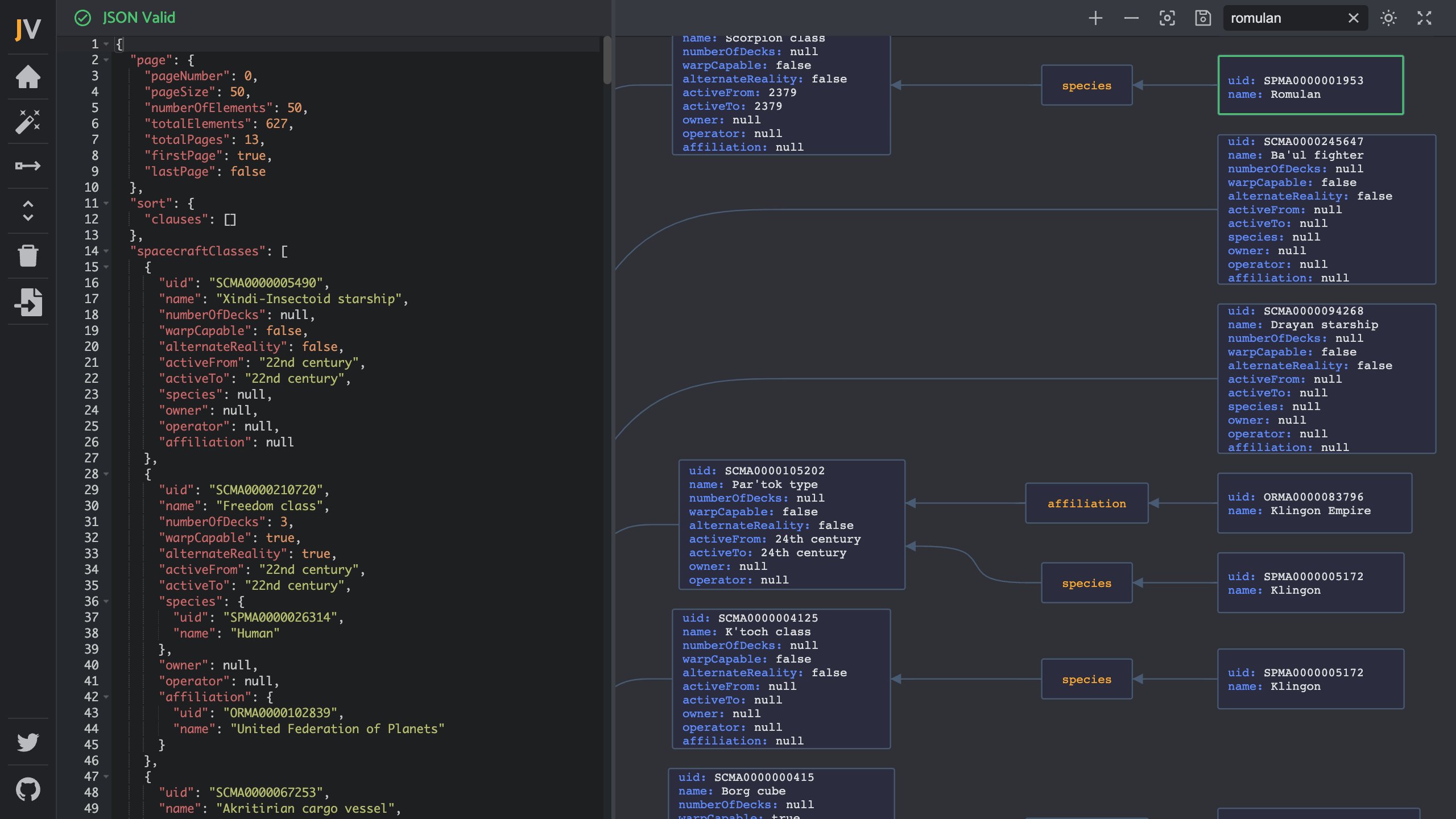
Looking to understand or explore some JSON? Just paste or upload to visualize it as a graph with
Thanks to @aykutsarach!
https://jsonvisio.com/
GitHub Desktop 3.0 lets you receive real time notifications and review the status of check runs for your pull requests 🙌 👀
https://github.co/3EOdRSW
What does it mean to put your forks in the friend zone? Check out part one in a two-part series on friendly forks and alternative strategies for managing them. Part two coming in May!
https://github.blog/2022-04-25-the-friend-zone-friendly-forks-101/
RT GitHub Enterprise
Ready to jumpstart your business? 👀 We're live at #GitHubInFocus with @github CEO @ashtom, talking about all things enterprise with product innovation, security improvements, and more in 2022. See you there!
https://infocus.github.com/?utm_source=twitter&utm_medium=social&utm_campaign=organic
Not all heroes wear capes.
https://jsonhero.io/
Introducing The Download! Featuring
- @film_girl
- Git 2.36
- Dependabot updates
- Cool stuff from @frameworkputer
- @retrogameon’s amazing Vectrex Mini
https://youtu.be/9rjUlznKioo
RT GitHub Community
Where and how do I learn to code? Where can I find technical communities to get involved with? Join Juan Pablo, GitHub Education Program Manager, for April's Community AMA: Education is in session! Bring all your questions, we'll provide the answers.
https://bit.ly/3xGqKNB
https://twitter.com/GitHubCommunity/status/1517548857193816064
Re And don't forget this guide to setting up a modern GitOps + Kubernetes dev environment with 1980s Spectrum BASIC and Z80 assembly code 🤯
http://www.markround.com/blog/2021/12/21/devops-for-the-sinclair-spectrum-part-1
The ZX Spectrum celebrates its 40th birthday today! 🎉
Here’s a look at ten projects that are still going strong and keeping the magic of Spectrum alive:
❤️ 💛 💚 💙
https://github.blog/2022-04-23-zx-spectrum-40-year-anniversary
RT GitHub Enterprise
Do you know of a place where you can:
🚨 Learn from industry experts?
🚨 Tackle security and efficiency challenges for teams?
🚨 Find out the tools that make developers happy?
We do! Join us next week at #GitHubInFocus, starting April 26. Register now:
https://infocus.github.com/?utm_source=twitter&utm_medium=social&utm_campaign=organic
Re @jonobacon 🤘
Winamp was released 25 years ago. Load up your favorite MP3s over at
https://webamp.org/
RT GitHub Security Lab
Being transparent about potential security vulnerabilities helps increase trust in your project. We believe it's much better to request a CVE and publish a security advisory than to stay silent and hope for the best, even for low severity vulnerabilities.
https://github.co/3v5a801
https://twitter.com/GHSecurityLab/status/1517550486894825472
How people build software.
Need help? Send us a message at https://git.io/c for support.